| 2025-11-18 |
Smoll & Banning, CPAs |
Smoll & Banning, CPAs
Smoll & Banning, CPA's, LLC is an independent accounting firm located in Dodge City, Kansas.
More |
image |
| 2025-11-10 |
Heart South Cardiovascular Group |
Heart South Cardiovascular Group
Heart South is a leading provider of comprehensive cardiac and vascular care in Central Alabama.
More |
image |
| 2025-11-10 |
LMHT Associates |
LMHT Associates
LMHT Associates is an architecture and engineering design firm that provides comprehensive services from conceptualization to design and construction administration.
More |
image |
| 2025-11-05 |
KISS FM |
KISS FM
Spanish radio station KISS FM, which broadcasts popular music and entertainment programs. The radio is available online, as well as traditionally on radio waves in Spain. The station is owned by the Spanish media group Mediaset Espana.
More |
image |
| 2025-11-04 |
Automated Logistics Systems |
Automated Logistics Systems
Automated Logistics Systems provides non-asset transportation and value-add warehousing solutions, and, for those customers having challenges with managing their end-to-end supply chain needs, ALS offers third party logistics (3PL) services.
More |
image |
| 2025-11-04 |
Invacare |
Invacare
Invacare, founded in 1885 and headquartered out of Elyria, Ohio, is a manufacturer and distributor of home and long term care medical products.
More |
image |
| 2025-10-30 |
Spindletop Center |
Spindletop Center
Spindletop Center is a non-profit healthcare organization focused on providing behavioral healthcare, as well as programs for individuals with intellectual and developmental disabilities and substance use recovery services. Over 100,000 patient records (address, phone number, passport number, social security number, diagnosis, medical history, etc.)
More |
image |
| 2025-10-28 |
Gemini Group |
Gemini Group
Founded in 1972 and headquartered in Bad Axe, Michigan, Gemini Group is a company that designs and manufactures engineering plastic and metal products.
More |
image |
| 2025-10-28 |
Bellflower Unified School District |
Bellflower Unified School District
Headquartered Bellflower, California, Bellflower Unified School District is a general education district that offers K-12 classes.
More |
image |
| 2025-10-27 |
Abilene Family Medical Associates |
Abilene Family Medical Associates
Abilene Family Medical Associates is a family medicine practice located in Abilene, Texas, providing comprehensive medical care to patients of all ages, from children to seniors.
More |
image |
| 2025-10-21 |
Peraso |
Peraso
Peraso is a global leader in the development of 5G mmWave silicon devices, developing mmWave technology since its inception in 2008.
More |
image |
| 2025-10-17 |
Hematology Oncology Consultants |
Hematology Oncology Consultants
Michigan Hematology Oncology is a private practice dedicated to providing the highest level of quality care in a healing environment for the mind, body and spirit of patients dealing with cancer and blood disorders.
More |
image |
| 2025-10-17 |
GEIGER |
GEIGER
GEIGER Antriebstechnik is a leading manufacturer of innovative mechanical and electric drive solutions for sun protection products such as blinds, awnings, and shutters, employing over 250 staff.
More |
image |
| 2025-10-16 |
Sibbalds |
Sibbalds
Sibbalds Chartered Accountants, based in Derby, specializes in providing a wide range of accountancy services to owner-managed businesses across England.
More |
image |
| 2025-10-15 |
Tex-Tube |
Tex-Tube
Tex Tube has over 75 years of experience in manufacturing steel products, specifically electric resistance welded (ERW) steel pipes, adhering to API and ASTM specifications. Serving the North American continent, the company produces tubular steel products that meet both API and ASTM standards.
More |
image |
| 2025-10-13 |
Furuno Electric |
Furuno Electric
FURUNO strives to contribute to realisation of the pleasant society filled with safety and peace of mind by giving visual form to that previously invisible, such as underwater condition, situation around ships, accurate time, people's physical conditions, etc.
More |
image |
| 2025-10-09 |
Sdii Global |
Sdii Global
Since 1989, Sdii Global has set the standard in forensic engineering and consulting, renowned for our expertise and unwavering commitment to excellence.
More |
image |
| 2025-10-07 |
JASCO Applied Sciences |
JASCO Applied Sciences
JASCO Applied Sciences specializes in acoustic monitoring and assessments of underwater noise, offering scientific consulting services for environmental impact assessments.
More |
image |
| 2025-10-04 |
Medstar Health |
Medstar Health
MedStar Health, founded in 1998, is a not-for-profit healthcare system serving Maryland and the Washington, D.C. region. The organization operates a network of 10 hospitals, multiple ambulatory care facilities, and urgent care centers. Over 7 million pieces of patient personal data!SQL databases, diagnoses, pharmaceuticals, and much more!
More |
image |
| 2025-09-29 |
Peavey Electronics Corporation |
Peavey Electronics Corporation
Founded by Hartley Peavey in 1965 as a one-man shop, today Peavey Electronics Corporation is one of the largest makers and suppliers of musical instruments, amplifiers and professional audio systems in the world-distributing more than 2,000 products to more than 130 countries.
More |
image |
| 2025-09-24 |
The Maryland Department of Transportation |
The Maryland Department of Transportation
The Maryland Department of Transportation (MDOT) is made up of five modal administrations: the Maryland Aviation Administration; the Maryland Port Administration; the Motor Vehicle Administration; the State Highway Administration; the Maryland Transit Administration - and authorities that are a part of MDOT, including the Maryland Transportation Authority and the Washington Metropolitan Area Transit Authority.
More |
image |
| 2025-09-10 |
Coastal Pacific Xpress |
Coastal Pacific Xpress
CPX is BC's largest refrigerated carrier, employing approximately 150 administrative and warehouse staff and 400 drivers and owner operators throughout our locations in Alberta and British Columbia.
More |
image |
| 2025-09-05 |
Elite Trailers |
Elite Trailers
Elite Trailer MFG, LLC. specializes in the custom manufacturing of high-quality trailers, including horse, livestock, and specialty models.
More |
image |
| 2025-08-28 |
Firelands Scientific |
Firelands Scientific
Firelands Scientific is an Ohio-based cannabis company that combines the best of nature, science and technology to provide customers and patients with a range of cannabis products to meet their needs.
More |
image |
| 2025-08-27 |
ZCORP |
ZCORP
ZCORP is a technology enterprise based in Princeton, NJ, specializing in providing innovative products, services, and tools to help clients navigate the challenges of a rapidly evolving marketplace.
More |
image |
| 2025-08-20 |
Elkhart Independent School District |
Elkhart Independent School District
Elkhart Independent School District is a public school district based in Elkhart, Texas (USA). The district is located in southwest Anderson County and extends into northern Houston County.
More |
image |
| 2025-08-12 |
Trans-Tex |
Trans-Tex
Trans-Tex has been the leader in narrow web dye sublimation printing for over 25 years.
More |
image |
| 2025-08-10 |
Alascom |
Alascom
It has been operating for over 20 years as a system integrator and supplier of technical consulting services in the ICT and industrial automation sector with a fundamental knowledge of telecommunication networks and IP technologies.
More |
image |
| 2025-08-02 |
Cookeville Regional Medical Center |
Cookeville Regional Medical Center
At Cookeville Regional Medical Center, we are dedicated to providing the highest quality care to our patients and making a positive impact on our community.
More |
image |
| 2025-07-29 |
First Baptist Church of Hammond |
First Baptist Church of Hammond
Established in 1887, The First Baptist Church was listed as 2009's 12th largest church in America in Outreach magazine.
More |
image |
| 2025-07-15 |
Cardinal Services |
Cardinal Services
Cardinal Services was established by Bud and Gail Freeman in Coos Bay, Oregon in 1984, and we've been helping local business owners and job seekers achieve marketplace success ever since.
More |
image |
| 2025-07-08 |
Florida Hand Center |
Florida Hand Center
Florida Hand Center specializes in non-surgical and minimally invasive treatments for hand, wrist, and elbow conditions, serving patients in Punta Gorda, Port Charlotte, and Fort Myers, Florida.
More |
image |
| 2025-06-29 |
Welthungerhilfe |
Welthungerhilfe
Welthungerhilfe (WHH) is one of the largest private aid agencies in Germany; politically and religiously independent.
More |
image |
| 2025-06-18 |
Coreix |
Coreix
Coreix Cloud Services Limited provides a wide range of cloud computing solutions including public cloud servers, dedicated servers, virtual private servers, and colocation services.
More |
image |
| 2025-06-16 |
CNPC USA |
CNPC USA
CNPC USA Corporation is a Houston-based company that was founded in 2011 to help connect North America with CNPC's worldwide operations.
More |
image |
| 2025-06-07 |
Hudson River Housing |
Hudson River Housing
Hudson River Housing provides quality, affordable rental housing for individual, families and seniors throughout the Mid-Hudson Valley region.
More |
image |
| 2025-05-28 |
Cator Ruma & Associates |
Cator Ruma & Associates
Since our founding in 1959, Cator, Ruma & Associates has worked with many architects and clients to build thriving communities across the western and central United States.
More |
image |
| 2025-05-26 |
Carrera Chevrolet |
Carrera Chevrolet
Carrera Acelera Veiculos specializes in the sale of new, semi-new, and used vehicles from various brands such as Chevrolet, Volkswagen, and Nissan.
More |
image |
| 2025-05-20 |
Florida Lung |
Florida Lung
The Mission of Florida Lung, Asthma & Sleep Specialists is to be a leader in the provision of comprehensive medical care to patients with pulmonary disease, critical illness, allergic diseases and sleep disorders.
More |
image |
| 2025-05-18 |
Termolar |
Termolar
Termolar is the largest manufacturer of thermal conservation products in Latin America.
More |
image |
| 2025-05-14 |
Sao Camilo Cachoeiro de Itapemirim |
Sao Camilo Cachoeiro de Itapemirim
The Sao Camilo Espirito Santo Educational Center was founded in 1969, under the name Instituto Cachoeirense de Ensino, in the city of Cachoeiro de Itapemirim, ES.
More |
image |
| 2025-05-09 |
Mountain View Mushrooms |
Mountain View Mushrooms
Mountain View Mushrooms was established in 2003. We are the largest producer and wholesaler of fresh mushrooms in the Intermountain West.
More |
image |
| 2025-05-05 |
Mediprobe Research |
Mediprobe Research
Mediprobe Research Inc. is a world class dermatology research and clinical trials center.
More |
image |
| 2025-05-03 |
Kalin Hobeltechnik |
Kalin Hobeltechnik
Kalin operates throughout Europe and has established a solid reputation with planing machines and systems for solid wood processing.
More |
image |
| 2025-05-02 |
Government of Peru |
Government of Peru
Gob.pe is defined as the Single Digital Platform of the Peruvian State.
More |
image |
| 2025-05-01 |
Coop UQAM |
Coop UQAM
COOP UQAM is one of the largest school-based cooperatives in Quebec. Located in the heart of UQAM in downtown Montreal, it primarily serves university customers, but also offers individuals and businesses the opportunity and privilege of becoming a member and using its services.
More |
image |
| 2025-04-28 |
LaBella Associates |
LaBella Associates
Founded in 1978, LaBella Associates is a full service Architecture, Engineering, Planning, Environmental and Energy Consulting firm headquartered in Rochester, NY.
More |
image |
| 2025-04-26 |
MDB |
MDB
MDB Srl was founded in 1977 by Mario Di Biase in Abruzzo, Italy.
More |
image |
| 2025-04-23 |
Milicic |
Milicic
We are an Argentine construction and services company with 50 years of experience in large-scale projects that have supported the development of key productive sectors.
More |
image |
| 2025-04-22 |
Acos Favorit |
Acos Favorit
Founded in 1996 by Rudolf Fritsch, Acos Favorit Distribuidora Ltda focuses on cutting and distributing special steels (tools), stainless bars, mechanical construction steels, structural beams and mechanical tubes.
More |
image |
| 2025-04-15 |
Oregon Department of Environmental Quality |
Oregon Department of Environmental Quality
They think their data hasn't been stolen. They're sorely mistaken.Over 2.5 terabytes of unique data. (SQL, employee data and more)We are waiting for your suggestions.
More |
image |
| 2025-04-12 |
Dimension Composite |
Dimension Composite
Dimension Composite is an ISO 9001:2000 certified company, whose mission is to develop and manufacture parts for transport and specialty vehicles, as well as other industrial and commercial products.
More |
image |
| 2025-04-06 |
Swiss Capitals Group |
Swiss Capitals Group
Swiss Capitals Group is the holding of a group of companies with more than 40 years of experience of investments in differents sectors.
More |
image |
| 2025-04-02 |
Clarity Ventures |
Clarity Ventures
Clarity Ventures, Inc offers custom eCommerce and mobile web design solutions as well as it's own software platform.
More |
image |
| 2025-03-29 |
Forrest City School District |
Forrest City School District
Forrest City School District 7 is a school district headquartered in Forrest City, Arkansas.
More |
image |
| 2025-03-27 |
Senior Support Services |
Senior Support Services
Senior Support Services (CPHC) first began serving the seniors of Brockville in 1913. By 1970, Senior Support Services (CPHC) had expanded throughout Lanark, Leeds and Grenville to serve communities such as Smiths Falls, Carleton Place, and Gananoque.
More |
image |
| 2025-03-25 |
Okeene Elementary School |
Okeene Elementary School
Okeene Elementary School is a public school located in Okeene, OK, which is in a remote rural setting.
More |
image |
| 2025-03-19 |
Ted Hosmer Enterprises |
Ted Hosmer Enterprises
Ted Hosmer Enterprises, established in 1987, specializes in lawn care and snow removal services, consistently exceeding customer expectations through teamwork and innovation.
More |
|
| 2025-03-14 |
Cothron's Security Professionals |
Cothron's Security Professionals
Founded by Mr. Olen Cothron in 1948, Cothron's is a leader in the security industry.
More |
image |
| 2025-03-09 |
British virgin islands London Office |
British virgin islands London Office
Opened in 2002, the BVI London Office represents the interests of the Government and people of the British Virgin Islands in the United Kingdom and Europe.
More |
image |
| 2025-03-05 |
Best Collateral, Inc. |
Best Collateral, Inc.
Headquartered in San Rafael, California, Best Collateral opened its first store in 1903 in San Francisco and provides financial services to individuals, families and small businesses.
More |
image |
| 2025-03-01 |
Newton & Associates, Inc |
Newton & Associates, Inc
Newton & Associates Inc is a company that operates in the Accounting Services industry.
More |
image |
| 2025-02-22 |
Peter Glenn Ski Sport |
Peter Glenn Ski Sport
Peter Glenn Ski and Sport is a retailer of clothing and accessories for skiing, hiking, and water sports.
More |
image |
| 2025-02-18 |
Buanderie Centrale de Montreal |
Buanderie Centrale de Montreal
BCM is a non-profit organization that, since 1979 , has offered laundry services focused on the very varied needs of its clients.
More |
image |
| 2025-02-14 |
The Agency |
The Agency
Established in 1995, The Agency represents the most formidable list of writers, directors, and creatives working across film, television and theatre, from those at the peak of their careers to those at the very beginning.
More |
image |
| 2025-02-12 |
Hammond Trucking & Excavation |
Hammond Trucking & Excavation
Hammond Trucking & Excavation Inc. is a family-owned and operated business located in the Kenai Peninsula, specializing in a variety of dirt work services.
More |
image |
| 2025-02-09 |
Leading Edge Specialized Dentistry |
Leading Edge Specialized Dentistry
Leading Edge Specialized Dentistry takes a modern approach to dental care.
More |
image |
| 2025-02-04 |
Town Counsel Law & Litigation |
Town Counsel Law & Litigation
Town Counsel Law & Litigation is a client-focused law firm concentrated on municipal law and successfully resolving municipal issues.
More |
image |
| 2025-02-01 |
My New Jersey Dentist |
My New Jersey Dentist
At My New Jersey Dentist, we're committed to providing exemplary dental care for your entire family.
More |
image |
| 2025-01-31 |
BH Aircraft Company, Inc. |
BH Aircraft Company, Inc.
Serving the Aerospace and Aircraft Industries with leading edge technology and products.
More |
image |
| 2025-01-31 |
Pembina Trails School Division |
Pembina Trails School Division
Pembina Trails School Division serves the South West communities of Winnipeg with a student population of approximately 14,000 in 34 schools.
More |
image |
| 2025-01-28 |
Carthage Police Department |
Carthage Police Department
Carthage Police Department
More |
image |
| 2025-01-24 |
ORU Mabee Center |
ORU Mabee Center
ORU is a liberal arts university with programs for every interest, from business and biology to engineering, computer science, nursing, criminal justice, theology and ministry, and more!
More |
image |
| 2025-01-19 |
TG3 Electronics |
TG3 Electronics
TG3 Electronics, Inc. is a second-generation family-owned custom keyboard and electronics manufacturer based in Kenosha, Wisconsin.
More |
image |
| 2025-01-14 |
The Chicano Federation |
The Chicano Federation
The Chicano Federation is a leading nonprofit in the region and has worked towards the benefit of all San Diegans since 1969.
More |
image |
| 2025-01-11 |
Qualinet |
Qualinet
One customer at a time, since 1994, Qualinet has become Quebec's benchmark for disaster response and cleanup.
More |
image |
| 2025-01-07 |
Sunflower Medical Group |
Sunflower Medical Group
With only 7 days to spare, take the opportunity to bet on exclusive, unique, and impressive data. More than 400 thousand driver's licenses, insurance cards, social security numbers. Sql base is more than 3TB. Open your wallets and get ready to buy exclusive data. We sell only to one person, no resale, you will be the only owner!
More |
image |
| 2025-01-04 |
Montreal North |
Montreal North
Montreal North is a borough within the city of Montreal, Canada. It consists entirely of the former city of Montreal North on the Island of Montreal in southwestern Quebec.
More |
image |
| 2024-12-25 |
T Smiles Dental |
T Smiles Dental
T Smiles Dental has been a trusted dental practice in Tottenham since 2018.
More |
image |
| 2024-12-18 |
Avstar Fuel Systems |
Avstar Fuel Systems
AVStar was formed in 1999 to overhaul Marvel Schebler/Precision/Volare type float carburetors and Bendix/Precision fuel injection systems.
More |
image |
| 2024-12-11 |
Rutherford County Schools |
Rutherford County Schools
Rutherford County Schools is a school district based in Murfreesboro, Tennessee, United States.
More |
image |
| 2024-12-07 |
Matlock Security Services |
Matlock Security Services
With over 30 years of experience, Matlock Security has been protecting business throughout the Tulsa metro area.
More |
image |
| 2024-12-03 |
Goodwill North Central Texas |
Goodwill North Central Texas
You'll find a lot of personal employee information here, SQL databases with clients payment information. Enjoy.Founded by Methodist Minister Edgar J. Helms in 1902, Goodwill gave people with disabilities and other social barriers the opportunity to find meaningful work. From the beginning, Goodwill's mission has promoted job creation for the disenfranchised.
More |
image |
| 2024-11-28 |
Delmar International |
Delmar International
Delmar International Inc. was established as a family-run customs broker in Montreal, Canada in 1965. Since then, we have evolved into a global logistics and supply chain management leader.
More |
image |
| 2024-11-27 |
Vermilion Parish School System |
Vermilion Parish School System
Vermilion Parish School Board is a school district headquartered in Abbeville, Louisiana, United States. It was established in 1876.
More |
image |
| 2024-11-20 |
Bishop Ireton High School |
Bishop Ireton High School
Bishop Ireton High School, a Catholic preparatory high school located in historic Alexandria, Va., began its proud heritage of academic excellence in 1964.
More |
image |
| 2024-11-16 |
American Addiction Centers |
American Addiction Centers
American Addiction Centers was founded in 2007. Since that time, we have grown into the largest network of rehab facilities nationwide, with programs in California, Florida, Texas, Nevada, Massachusetts, Mississippi, New Jersey, and Rhode Island.
More |
image |
| 2024-11-09 |
Granite School District |
Granite School District
The Granite School District is a public school district spread across central Salt Lake County, Utah, serving West Valley City, Millcreek, Taylorsville, South Salt Lake, and Holladay; Kearns and Magna Townships; and parts of West Jordan, Murray and Cottonwood Heights.
More |
image |
| 2024-11-05 |
Fylde Coast Academy Trust |
Fylde Coast Academy Trust
Fylde Coast Academy Trust (FCAT) was established in 2012 by Fylde Coast Teaching School, a partnership of Blackpool Sixth Form College and Hodgson Academy, both Outstandin learning organisations recognised for their contribution to education on a national level.
More |
image |
| 2024-11-01 |
Hope Valley Recovery |
Hope Valley Recovery
Hope Valley Recovery is built around a non-judgmental, client-centered approach; where we assist and guide the client as they pave a path to recovery.
More |
image |
| 2024-10-25 |
De Rose Lawyers |
De Rose Lawyers
We are a knowledgeable litigation firm with over 40 years of combined experience, solely dedicated to the practice of personal injury law.
More |
image |
| 2024-10-23 |
Easterseals |
Easterseals
Easterseals is leading the way to full equity, inclusion, and access through life-changing disability and community services.
More |
image |
| 2024-10-15 |
Henry County Schools |
Henry County Schools
We strive to provide our students and families access to the most skilled professional educators available. We take pride in our offerings in the areas of academics, athletics, arts, and social/emotional supports.
More |
image |
| 2024-10-15 |
Microworks |
Microworks
Microworks Point of Sale Prism offers an ideal computer system for pizza delivery, restaurant management, and franchise food service.
More |
image |
| 2024-10-10 |
Axis Health System |
Axis Health System
Axis Health System is a private, nonprofit healthcare organization established in 1960, providing healthcare to residents of Southwest & Western Colorado.
More |
image |
| 2024-10-03 |
Golden Age Nursing Home |
Golden Age Nursing Home
Golden Age Nursing Home is a Medicare-certified facility providing short- and long-term nursing and rehabilitative services.
More |
image |
| 2024-09-30 |
Plastics Plus |
Plastics Plus
Since our founding in 1990, Plastics Plus has emerged as a leader in the plastic resin distribution industry. As a privately held company, we've dedicated ourselves to mastering the distribution of thermoplastics, serving a wide range of industries with our expertise.
More |
image |
| 2024-09-26 |
Shenango Area School District |
Shenango Area School District
The Shenango Area School District is located in southern Lawrence County, conveniently situated 45 miles north of Pittsburgh and 90 miles south of Erie. The district encompasses 25 square miles, which includes both Shenango Township and South New Castle Borough.
More |
image |
| 2024-09-22 |
Daughterly Care |
Daughterly Care
Daughterly Care has been providing Consumer Directed Care for private clients for over 16 years.
More |
image |
| 2024-09-20 |
Greene Acres Nursing Home |
Greene Acres Nursing Home
A recognized leader in the provision of superior rehabilitation and long term care services, Greene Acres Nursing Home is the largest non-profit, nursing home in Greene County.
More |
image |
| 2024-09-16 |
Port of Seattle/Seattle-Tacoma International Airport (SEA) |
Port of Seattle/Seattle-Tacoma International Airport (SEA)
Participating in the auction, you have the opportunity to buy more than over 3Tb of databases, internal logins and passwords of employees, a full dump of servers with emergency services applications Port of Seattle and Seattle-Tacoma International Airport (SEA), personal data staff and customers. When buying, you also get full instructions and support, certificates for databases.
More |
image |
| 2024-09-16 |
Port of Seattle |
Port of Seattle
Formed in 1911 and located in Seattle, Washington, Port of Seattle is a government agency that oversees Seattle's seaport and airport.
More |
image |
| 2024-09-10 |
Qeco/coeq |
Qeco/coeq
The Qualifications Evaluation Council of Ontario (confident-teacherQECO) was founded in 1969 by OECTA, ETFO (FWTAO & OPSTF at the time) and AEFO to provide, and to objectively administer, the evaluation of teacher qualifications for salary purposes.
More |
image |
| 2024-09-09 |
Pennsylvania State Education Association |
Pennsylvania State Education Association
PSEA is 178,000 members strong a community of education professionals who make a difference in the lives of Pennsylvania's students every day.
More |
image |
| 2024-09-08 |
Stratford School Academy |
Stratford School Academy
We are a mixed, all ability, and non-faith school. Our purpose is to educate all the children in our diverse local community.
More |
image |
| 2024-09-02 |
Project Hospitality |
Project Hospitality
We are an interfaith effort, committed to serving the needs of hungry and homeless people.
More |
image |
| 2024-08-31 |
White Mountain Backpacks |
White Mountain Backpacks
White Mountain Backpacks has been responsible for innovative design in performance backpacks for more than 30 years.
More |
image |
| 2024-08-31 |
Sports & Spine Orthopaedics |
Sports & Spine Orthopaedics
The orthopedic surgeons and doctors of Sports & Spine are specialized in a range of conditions, and our team is here to provide you with a solution that best fits your needs.
More |
image |
| 2024-08-29 |
Corbally Gartland and Rappleyea |
Corbally Gartland and Rappleyea
Corbally, Gartland and Rappleyea, LLP is a full-service law firm based in Pleasant Valley and Millbrook, New York. We provide aggressive, ethical, cost-effective legal counsel and advocacy to people and businesses.
More |
image |
| 2024-08-26 |
NewsBank |
NewsBank
NewsBank, inc. has been a premiere provider of the world's largest repository of reliable information for more than 50 years.
More |
image |
| 2024-08-25 |
Affordable Tools |
Affordable Tools
Our mission is to provide a positive buying experience offering low prices, fast shipping, and friendly customer service.
More |
image |
| 2024-08-22 |
Kronick Moskovitz Tiedemann & Girard |
Kronick Moskovitz Tiedemann & Girard
Kronick Moskovitz Tiedemann & Girard was established in 1959 with a focus on water and water-related resource law.
More |
image |
| 2024-08-22 |
Engedi |
Engedi
Engedi is a community based, local Mackay organisation providing support to people with a disability.
More |
image |
| 2024-08-21 |
Olympus Financial |
Olympus Financial
Olympus Financial is here to provide a smoother, faster, and more efficient mortgage journey.
More |
image |
| 2024-08-19 |
Waynesboro Nurseries |
Waynesboro Nurseries
Waynesboro Nurseries is a major wholesale supplier for the Eastern United States with customers from Maine to Georgia.
More |
image |
| 2024-08-16 |
Sterling Rope |
Sterling Rope
Founded in 1992, Sterling Rope Company has established itself as a leader in designing, developing and manufacturing high-performance ropes and life-safety products.
More |
image |
| 2024-08-15 |
Liberty Resources |
Liberty Resources
Liberty Resources, Inc., headquartered in Syracuse, New York, is one of Central New Yorks most diversified and trusted human service agencies.
More |
image |
| 2024-08-14 |
The Washington Times |
The Washington Times
The Washington Times is an American conservative daily newspaper published in Washington, D.C. It covers general interest topics with an emphasis on national politics.
More |
image |
| 2024-08-13 |
The White Center Community Development Association |
The White Center Community Development Association
The White Center CDA is a vibrant, evolving community organization guided by the White Center Neighborhood Action Plan and engaged in various core programs and partnership initiatives to benefit the White Center community.
More |
image |
| 2024-08-11 |
Moser Wealth Advisors |
Moser Wealth Advisors
Based in Bellevue, Washington, Moser Wealth Advisors is a regionally owned and operated wealth management firm that combines a Certified Public Accounting firm and Registered Investment Advisor to deliver comprehensive financial planning solutions that incorporate sophisticated tax and investment advice to high net worth individuals, families and business owners.
More |
image |
| 2024-08-09 |
Sumter County Sheriff |
Sumter County Sheriff
The Sumter County Sheriff's Office is founded on the principles of integrity, respect, honesty, and caring for others.
More |
image |
| 2024-08-07 |
Bayhealth Hospital |
Bayhealth Hospital
Bayhealth is a technologically advanced not-for-profit healthcare system with nearly 4,000 employees and a medical staff of more than 450 physicians and 200 advanced practice clinicians.
More |
image |
| 2024-08-05 |
Maryville Academy |
Maryville Academy
Maryville is a child care organization rooted in Catholic social teaching and dedicated to the preservation of the dignity of children at every age.
More |
image |
| 2024-08-04 |
Ranney School |
Ranney School
Ranney School is unique in our area. We are the only Age 3 through Grade 12 independent, co-ed, secular college preparatory school in Monmouth County, NJ.
More |
image |
| 2024-07-31 |
City of Columbus, Ohio |
City of Columbus, Ohio
Columbus is an American city, the state capital of, and the largest city in the state of Ohio. It is the 15th largest city in the United States. Participating in the auction, you have the opportunity to buy more than 6.5TB of databases, internal logins and passwords of employees, a full dump of servers with emergency services applications of the city, access from city video cameras. When buying, you also get full instructions and support, certificates for databases.
More |
image |
| 2024-07-27 |
New Jersey City University |
New Jersey City University
Established in 1927 as a training school for teachers, today New Jersey City University is among the most comprehensive universities in the state.
More |
image |
| 2024-07-27 |
Computer Networking Solutions |
Computer Networking Solutions
Computer Networking Solutions, dba LightSpeed DataLinks (LDL) is a small business located in Columbus, Georgia. LDL has been in business since 1998 and is an active Cisco reseller.
More |
image |
| 2024-07-26 |
Community Care Alliance |
Community Care Alliance
Community Care Alliance is a unified human service agency integrating resources, supports and programs to strengthen families.
More |
image |
| 2024-07-23 |
LawDepot |
LawDepot
They told you everything was safe. We present to your attention the data of LowDepot. The total amount of data more than 5.5TB, includes backup of the SQL database, a full dump of the websites (www.lawdepot.com, www.lawdepot.co.uk, www.documentslegaux.fr, www.rechtsdokumente.de, www.legalcontracts.com, www.lawdepot.ca), internal passwords, certificates for databases. Confidential customer information (credit cards, PayPal data, customer legal documents) of several countries, internal Lowdepot-wiki knowledge base, full company internal Gitlab. By participating in the auction, you have the opportunity to open your online business with 0, having everything you need. The cost includes instructions, assistance in setting up databases.
Updates: Added screenshots for a few new files
More
Download File Tree |
image |
| 2024-07-20 |
Queens County Public Administrator |
Queens County Public Administrator
There is a Public Administrator in every county in the City of New York.
More |
image |
| 2024-07-19 |
Law Offices of the Public Defender - New Mexico |
Law Offices of the Public Defender - New Mexico
As the state's largest law firm, we represent low-income people facing criminal charges in New Mexico.
More |
image |
| 2024-07-17 |
Gandara Center |
Gandara Center
Gandara Center was founded in Springfield in 1977 to advocate and provide for equal and culturally competent services in behavioral health for the Hispanic community.
More |
image |
| 2024-07-15 |
Goede, DeBoest & Cross, PLLC. |
Goede, DeBoest & Cross, PLLC.
Since its founding, the firm has grown to a mid-size law firm where the partners have a genuine camaraderie and a dynamic and young vibe amongst its staff. There is a team mentality, a family atmosphere and a shared desire to help clients.
More |
image |
| 2024-07-14 |
BrownWinick |
BrownWinick
1951, a tax-law specialty firm opened its doors in downtown Des Moines, Iowa. Its modest size hid lofty ambitions: to help its clients build on a strong foundation, and to put businesses from Iowa, the Midwest and around the country on a powerful footing for growth and competitive success.
More |
image |
| 2024-07-07 |
MYC Media |
MYC Media
MYC Media is your national creative agency providing full-service marketing to businesses looking to expand their brand�s reach and make an impact.
More |
image |
| 2024-06-29 |
DRM Resources |
DRM Resources
DRM Resources exists to create synergistic teams that unify diverse skill sets to envision new concepts and execute on them.
More |
image |
| 2024-06-22 |
Erivan Gecom Inc |
Erivan Gecom Inc
Founded in 1981 by Pierre Lajeunesse, the company was first known under the sole name of Erivan. At that time, the company was working in civil engineering and construction of large-scale concrete jobs.
More |
image |
| 2024-06-16 |
Production Machine & Enterprises |
Production Machine & Enterprises
Since 1978, Production Machine & Enterprises (PM&E) has specialized in the CNC machining of parts from non-ferrous castings to bar stock.
Sold
0%
All data was sold, stay with us, we will upload new Companies later
More |
image |
| 2024-06-16 |
CETOS Services |
CETOS Services
CETOS Services AG is an integrated IT service provider specializing in software packaging, software distribution and IT support.
Sold
0%
All data was sold, stay with us, we will upload new Companies later
More |
image |
| 2024-06-15 |
Kiemle-Hankins |
Kiemle-Hankins
Kiemle-Hankins and Birclar have been leaders in industrial maintenance for over 80 years, and together, we are one of the most trusted companies in the industry.
More |
image |
| 2024-06-08 |
California Rice Exchange |
California Rice Exchange
California Rice is The Environmental Crop. Nearly 230 wildlife species rely on Sacramento rice fields for food and a restimg place.
More |
image |
| 2024-05-30 |
Rob's Whole Health Pharmacy |
Rob's Whole Health Pharmacy
Rob's Whole Health Pharmacy opened in February of 2017.
More |
image |
| 2024-05-23 |
ICC |
ICC
ICC is a structured cabling solutions manufacturer of copper & fiber optic connectivity products for commercial & residential applications
More |
image |
| 2024-05-18 |
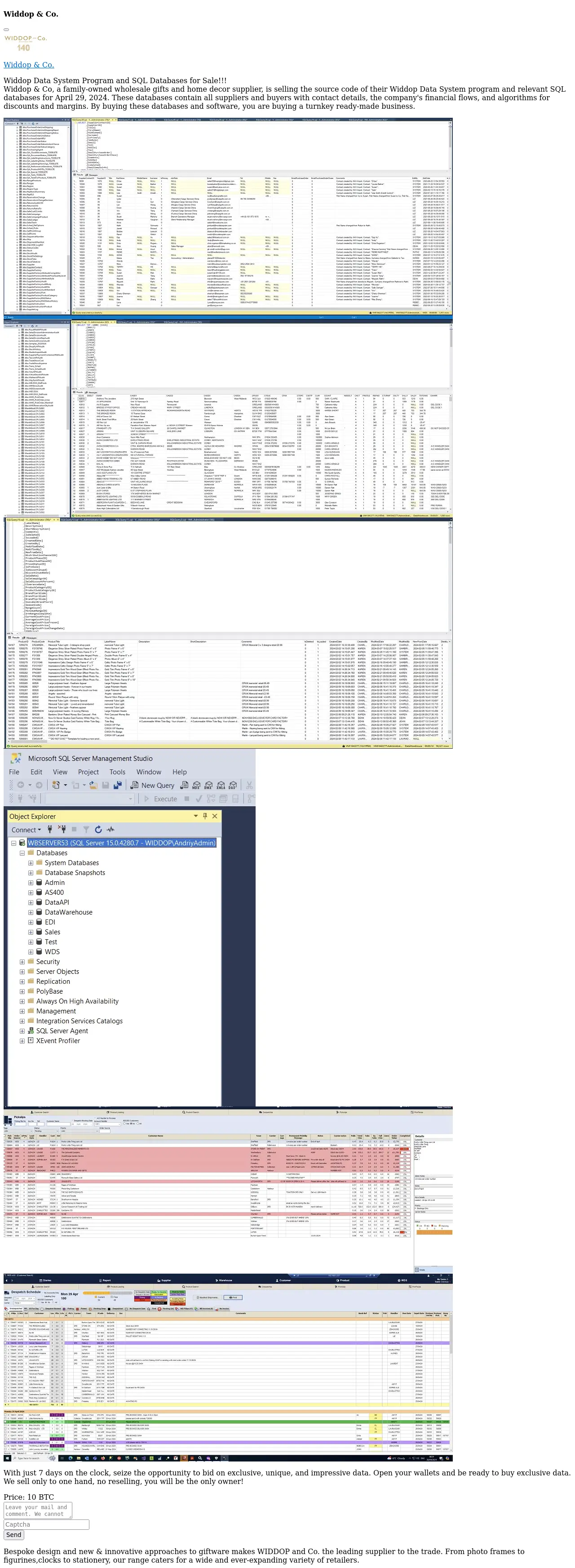
Widdop & Co. |
Widdop & Co.
Widdop Data System Program and SQL Databases for Sale!!!Widdop & Co, a family-owned wholesale gifts and home decor supplier, is selling the source code of their Widdop Data System program and relevant SQL databases for April 29, 2024. These databases contain all suppliers and buyers with contact details, the company's financial flows, and algorithms for discounts and margins. By buying these databases and software, you are buying a turnkey ready-made business.
More |
image |
| 2024-05-15 |
Surrey Place Healthcare & Rehabilitation |
Surrey Place Healthcare & Rehabilitation
Surrey Place Healthcare & Rehabilitation is a 74-bed Skilled Nursing facility in Bradenton, Florida.
More |
image |
| 2024-05-08 |
Unimed Vales do Taquari e Rio Pardo |
Unimed Vales do Taquari e Rio Pardo
We are the largest healthcare cooperative in the world.
More |
image |
| 2024-05-01 |
Lopez Hnos |
Lopez Hnos
Lopez Hnos is a leading company dedicated to offer a wide range of products in three business units: bicycles, bike parts and motorcycle parts with distribution throughout Argentina.
More |
image |
| 2024-04-25 |
CDSHotels |
CDSHotels
For thirty years our friendly staff, professionalism and attention to detail make CDSHotels a leader in the hospitality world.
More |
image |
| 2024-04-23 |
Ministerio de Desarrollo Local |
Ministerio de Desarrollo Local
The Ministry of Local Development is the government entity in charge of bringing investment and infrastructure works to the country's municipalities.
More |
image |
| 2024-04-12 |
Hernando County |
Hernando County
Hernando County was established in 1843 and named in honor of Spanish explorer Hernando de Soto.
Updates: Added screenshots for a few new files
More
Download File Tree |
image |
| 2024-04-11 |
Oki Golf |
Oki Golf
Oki Golf is a collection of 11 Seattle area golf courses, including The Golf Club at Newcastle, providing championship golf course layouts and outstanding course conditions to players of all skill levels.
More |
image |
| 2024-04-07 |
Malaysian Industrial Development Finance |
Malaysian Industrial Development Finance
MIDF, established in 1960 and based in Kuala Lumpur, is a financial development institution to modernize Malaysia's manufacturing industries.
More |
image |
| 2024-04-03 |
Seven Seas Technology |
Seven Seas Technology
Seven Seas Technology has chosen a collaborative, multi-cloud strategy that puts customers first by partnering with most of the major technology vendors. We help our customers innovate their processes, create valuable connections and rapport with their business and increase their productivity.
More |
image |
| 2024-03-27 |
El Debate |
El Debate
El Debate is a Mexican newspaper published by El Debate S.A. de C.V. of Culiacan, Sinaloa.
More |
image |
| 2024-03-21 |
MarineMax |
MarineMax
The company retails recreational boats. MarineMax sales new and used boats, parts, and accessories, as well as offers repair services.
More |
image |
| 2024-03-20 |
Kolbe Striping |
Kolbe Striping
Kolbe Striping offers both durable and lasting pavement marking as well as temporary markings designed to suit your needs.
More |
image |
| 2024-03-12 |
Brooks Tropicals |
Brooks Tropicals
Brooks Tropicals grows its popular Caribbean Red papayas in several Caribbean locales.
More |
image |
| 2024-02-27 |
Ann & Robert H. Lurie Children's Hospital of Chicago |
Ann & Robert H. Lurie Children's Hospital of Chicago
Ann & Robert H. Lurie Children's Hospital of Chicago provides superior pediatric care in a setting that offers the latest benefits and innovations in medical technology, research and family-friendly design.
More |
image |
| 2024-02-27 |
Ironrock |
Ironrock
Ironrock is a manufacturer of high quality indoor/outdoor unglazed ceramic quarry tile, and architectural thin brick.
More |
image |
| 2024-02-15 |
ASP BasilicataASM MateraIRCCS CROB |
ASP BasilicataASM MateraIRCCS CROB
www.asmbasilicata.itwww.aspbasilicata.itwww.crob.it
More |
image |
| 2024-02-01 |
CNPC Peru S.A. |
CNPC Peru S.A.
CNPC Peru S.A., formerly known as Petrobras Energia Peru S.A., operates in the country since 1993.
More |
image |
| 2024-01-13 |
Lee Spring |
Lee Spring
Lee Spring manufactures and distributes mechanical springs, wire forms, stampings and fourslide parts worldwide.
More |
image |
| 2024-01-06 |
The Lutheran World Federation |
The Lutheran World Federation
We are a global communion of churches in the Lutheran tradition, living and working together for a just, peaceful, and reconciled world.
More |
image |
| 2024-01-01 |
Aspiration Training |
Aspiration Training
Aspiration Training is an award-winning specialist training provider, delivering qualifications in Dental, Adult Care and Early Years for over 20 years.
More |
image |
| 2023-12-26 |
Tshwane University of Technology |
Tshwane University of Technology
Tshwane University of Technology is a higher education institution in South Africa that came into being through a merger of three technikons - Technikon Northern Gauteng, Technikon North-West and Technikon Pretoria.
More |
image |
| 2023-12-26 |
Abdali Hospital |
Abdali Hospital
Abdali Hospital is a 200-bed multi-specialty hospital with the mission to provide best practice patient-centred care and promote research and education.
More |
image |
| 2023-12-19 |
Kauno Technologijos Universitetas |
Kauno Technologijos Universitetas
KTU offers 5 study programmes in computer sciences.
More |
image |
| 2023-12-12 |
Grupo Jose Alves |
Grupo Jose Alves
Founded in 1987, the company has a production center in the municipality of Trindade-GO, with nine distribution centers in the cities of Palmas, Gurupi, Itumbiara, Uruacu, Anapolis, Dianopolis, Rialma, Porangatu, Morrinhos and three Crossdocking centers in the cities of Sao Luis de Montes Belos, Rio Verde and Aparecida de Goiania. It directly serves 228 cities and more than 32,000 points of sale.
More |
image |
| 2023-12-12 |
Insomniac Games |
Insomniac Games
Insomniac Games, Inc. is an American video game developer based in Burbank, California.
More |
image |
| 2023-12-10 |
Holding Slovenske elektarne |
Holding Slovenske elektarne
Strategic enterprise of Slovenia's energy infrastructure. Contains confidential country data, schemes and plans of energy enterprises. Financial data and reports. Compromising content!!!
More |
image |
| 2023-12-10 |
Hse |
Hse
Strategic enterprise of Slovenia's energy infrastructure. Contains confidential country data, schemes and plans of energy enterprises. Financial data and reports. Compromising content!!!
More |
image |
| 2023-12-09 |
Qatar Racing and Equestrian Club |
Qatar Racing and Equestrian Club
Established in 1975 Qatar Racing and Equestrian Club is mandated with representing, promoting and advancing equine and equestrian initiatives from grassroots programs to the international arena.
More |
image |
| 2023-12-08 |
Tcman |
Tcman
Tcman was born with the vocation to provide real solutions to the need to improve the management of industrial assets.
Documents
Data Catalog: 108 GB, 179 Files
100%
All files was uploaded to public access, data hunters, enjoy
More |
image |
| 2023-12-08 |
Travian Games |
Travian Games
Travian Games is one of the world's leading PC games companies, based in Munich.
Documents (part 1)
Documents (part 2)
Data Catalog: 560 GB, 790 567 Files
50%
Not sold data was uploaded, data hunters, enjoy
More |
image |
| 2023-11-29 |
King Edward VII's Hospital |
King Edward VII's Hospital
Unique files are presented to your attention! Data from the Royal Family! A large amount of patient and employee data. Sale in one lot!!King Edward VII's Hospital is an independent charitable hospital with a proud history of Royal Patronage, discreetly located within London's Harley Street medical district.
More |
image |
| 2023-11-28 |
Bangkok University |
Bangkok University
Bangkok University has operated since 1962, is one of the oldest and largest private, non-profit universities in Thailand.
More |
image |
| 2023-11-27 |
NC Central University |
NC Central University
North Carolina Central University (NCCU), a distinguished institution nestled in the heart of Durham, North Carolina, has earned national acclaim for its unwavering commitment to academic excellence, groundbreaking research opportunities and remarkable achievements in securing grants for innovative projects.
More |
image |
| 2023-11-24 |
Energy China |
Energy China
China Energy Engineering Corporation or Energy China, is a Chinese state-owned energy conglomerate, with headquarters in Chaoyang District, Beijing.
More |
image |
| 2023-11-21 |
St Edmund's College & Prep School |
St Edmund's College & Prep School
Located in 400 acres of beautiful Hertfordshire countryside, St Edmund's College and Prep School is a safe, stimulating environment for students aged 3-18, with boarding available from age 11.
More |
image |
| 2023-11-20 |
British Library |
British Library
The British Library is a research library in London that is the national library of the United Kingdom. It is one of the largest libraries in the worl.
More |
image |
| 2023-11-11 |
MHM Health |
MHM Health
MHM Health is dedicated to help our partner Independent Physician Associations remain independent as the healthcare industry transitions to value-based care.
Documents
Data Catalog: 294 GB, 593 521 Files
70%
Not sold data was uploaded, data hunters, enjoy
More |
image |
| 2023-11-10 |
Azienda Ospedaliera Universitaria Integrata di Verona |
Azienda Ospedaliera Universitaria Integrata di Verona
The Verona Integrated University Hospital Company is a hospital facility that is part of the Veneto Health Service, based in the city of Verona and is one of the largest hospitals in Italy.
More |
image |
| 2023-11-07 |
Indah Water Konsortium |
Indah Water Konsortium
Indah Water Konsortium, a company owned by Minister of Finance Incorporated, is Malaysia's national sewerage company which has been entrusted with the tasks of developing and maintaining a modern and efficient sewerage system for all Malaysians.
Documents
Data Catalog: 448 GB, 330 772 Files
50%
Not sold data was uploaded, data hunters, enjoy
More |
image |
| 2023-11-06 |
Mount St. Mary's Seminary |
Mount St. Mary's Seminary
Mount St. Mary's Seminary is the oldest division of the Athenaeum. The seminary has as its mission the preparation of candidates for the Catholic priesthood�a gift of God and the fruit of an integrated approach to formation.
More |
image |
| 2023-11-05 |
SMH Group |
SMH Group
In 2022, the SMH Group was born, with all the individual offices having their original names prefixed with 'SMH'.
Documents (part 1)
Documents (part 2)
Documents (part 3)
Documents (part 4)
Documents (part 5)
Documents (part 6)
Documents (part 7)
Documents (part 8)
Documents (part 9)
Data Catalog: 2 TB, 4 759 364 Files
80%
Not sold data was uploaded, data hunters, enjoy
More |
image |
| 2023-11-02 |
GO! Handelsschool Aalst |
GO! Handelsschool Aalst
GO! Handelsschool Aalst is een milieubewuste school in het centrum van Aalst en streeft naar hoogstaand onderwijs op maat in een open sfeer.
Documents
Data Catalog: 114 GB, 218 811 Files
30%
Not sold data was uploaded, data hunters, enjoy
More |
image |
| 2023-10-14 |
Northwest Eye Care Professionals |
Northwest Eye Care Professionals
Serving Clackamas and the surrounding communities in Vancouver and Beaverton, we offer comprehensive eye health services for all members of your family as well as specialty services.
More |
image |
| 2023-10-09 |
Southern Arkansas University |
Southern Arkansas University
Southern Arkansas University offers personalized tour visits, faculty and staff who invest in student success, and a caring campus community.
More |
image |
| 2023-10-06 |
Camara Municipal de Gondomar |
Camara Municipal de Gondomar
Discover Gondomar, a land of historical echoes, where the long history of generations attests to the identity of this Municipality.
More |
image |
| 2023-10-04 |
General Directorate of Migration of the Dominican Republic |
General Directorate of Migration of the Dominican Republic
The General Directorate of Migration of the Dominican Republic, is the governmental body called to exercise the legal safeguard of the sovereignty of territory through immigration control.
More |
image |
| 2023-10-02 |
Federal University of Mato Grosso do Sul |
Federal University of Mato Grosso do Sul
The Federal University of Mato Grosso do Sul, is a public university located in the state of Mato Grosso do Sul in Brazil.
More |
image |
| 2023-09-26 |
Istituto Prosperius |
Istituto Prosperius
Villa Cherubini reopens with a new facility within the Prosperius Institute health complex, established founded by Prof. Mario Bigazzi back in 1973.
More |
image |
| 2023-09-25 |
Ministry Of Finance (Kuwait) |
Ministry Of Finance (Kuwait)
Ministry of Finance is one of the governmental bodies of Kuwait and part of the cabinet.
More |
image |
| 2023-09-23 |
Ort Harmelin College of Engineering |
Ort Harmelin College of Engineering
Ort Harmelin College of Engineering is an innovative technological college located in the heart of the hi-tech area, Sapir in Netanya.
More |
image |
| 2023-09-22 |
Holon Institute of Technology |
Holon Institute of Technology
HIT Holon Institute of Technology, is a well-established unique and multidisciplinary academic institution, which manages to maintain its young spirit as well as its dynamic and contemporary nature.
More |
image |
| 2023-09-10 |
Singing River Health System |
Singing River Health System
Singing River Health System is both a mission-driven provider of health services and one of the largest employers on the Mississippi Gulf Coast.
More |
image |
| 2023-09-10 |
Core Desktop |
Core Desktop
Core Desktop is a Microsoft Tier 1 CSP Partner delivering key IT managed solutions that merge legacy technology with innovative cloud solutions.
More |
image |
| 2023-09-09 |
IT-Center Syd |
IT-Center Syd
IT Center South is an operations center for an administrative IT service community consisting of several state-owned educational institutions spread over 11 land registers around the region of Southern Denmark.
More |
image |
| 2023-08-25 |
Prince George's County Public Schools |
Prince George's County Public Schools
Prince George's County Public Schools (PGCPS), one of the nation's 20th largest school districts, has 201 schools and centers, more than 133,000 students and nearly 20,000 employees.
More |
image |
| 2023-08-24 |
Prospect Medical Holdings |
Prospect Medical Holdings
BIG sale!!! Introducing our new partners - Prospect Medical Holdings. They kindly provided: more than 500000 SNNs, passports of their clients and employees, driver's licenses, patient files (profile, medical history), financial and legal documents!!! If you are interested in our partner's confidential documents, you will be able to purchase them too!!! Total 1TB unique files, as well as 1.3TB SQL database.
More |
image |
| 2023-08-22 |
Pierce College |
Pierce College
Pierce College creates quality educational opportunities for a diverse community of learners to thrive in an evolving world.
More |
image |
| 2023-08-16 |
Municipality of Ferrara |
Municipality of Ferrara
Ferrara is a city and comune in Emilia-Romagna, northern Italy, capital city of the Province of Ferrara.
More |
image |
| 2023-08-12 |
National Institute of Social Services for Retirees and Pensioners |
National Institute of Social Services for Retirees and Pensioners
The National Institute of Social Services for Retirees and Pensioners is the largest social work in Latin America.
More |
image |
| 2023-08-09 |
Optimum Health Solutions |
Optimum Health Solutions
Optimum Health Solutions is Australia's leading preventative health company.
More |
image |
| 2023-08-09 |
Ramtha |
Ramtha
The teachings of Ramtha are a unique science.
More |
image |
| 2023-08-03 |
United Tractors |
United Tractors
United Tractors is a heavy equipment distribution company headquartered in Jakarta, Indonesia.
More |
image |
| 2023-07-29 |
ESMOD |
ESMOD
ESMOD, founded by master tailor Alexis Lavigne, has been one of the most prestigious fashion universities in the world since the first students crossed its threshold in 1841.
Documents Data Catalog: 436 GB, 193 453 Files
100%
All files was uploaded to public access, data hunters, enjoy
More |
image |
| 2023-07-28 |
ESKA Erich Schweizer |
ESKA Erich Schweizer
ESKA is a leading German manufacturer of all types of fuses and passive components.
More |
image |
| 2023-07-28 |
Rouzbeh Educational Complex |
Rouzbeh Educational Complex
The industry in which Rouzbeh Educational Complex operates is educational institution. The country where Rouzbeh Educational Complex is located is Iran, while the company's headquarters is in Tehran.
Documents Data Catalog: 2.5 GB, 13 Files
100%
All files was uploaded to public access, data hunters, enjoy
More |
image |
| 2023-07-26 |
University of Salerno |
University of Salerno
The University of Salerno is a university located in Fisciano and in Baronissi, Italy. Its main campus is located in Fisciano while the Faculty of Medicine is located in Baronissi.
More |
image |
| 2023-07-25 |
University of the West of Scotland |
University of the West of Scotland
University of the West of Scotland was recently named Higher Educational Institution of the Year, at the 2022 Herald Higher Education Awards and is one of Scotland's largest modern universities.
More |
image |
| 2023-07-22 |
Axity |
Axity
Axity is one of the leading IT companies in Latin America and home to the best talent.
More |
image |
| 2023-07-19 |
Lumberton Independent School District |
Lumberton Independent School District
Lumberton Independent School District is a public school district based in Lumberton, Texas. In addition to Lumberton, the district serves the city of Rose Hill Acres.
More |
image |
| 2023-07-17 |
IRIS Informatique |
IRIS Informatique
IRIS Informatique is a team of experts with many areas of expertise: Helpdesk, IT Logistics, IT Repair and Recycling, delegation of IT resources, etc.
More |
image |
| 2023-07-17 |
ICT-College |
ICT-College
ICT-College's experienced staff are always available to help and answer questions.
More |
image |
| 2023-07-16 |
Stephen F. Austin State University |
Stephen F. Austin State University
Stephen F. Austin State University is a public university in Nacogdoches, Texas.
More |
image |
| 2023-07-14 |
Caterham High School |
Caterham High School
Caterham High is a community school that serves a richly diverse area of East London, with many ethnic groups and languages represented.
More |
image |
| 2023-07-14 |
The Big Life group |
The Big Life group
Big Life is in the business of changing lives. We fight inequality by working with people and places to create opportunities and inspire change.
More |
image |
| 2023-07-10 |
Citta Nuova |
Citta Nuova
Citta Nuova is an Italian publishing house established in Rome in 1959.
More |
image |
| 2023-07-07 |
Kenya Bureau Of Standards |
Kenya Bureau Of Standards
The Kenya Bureau of Standards (KEBS) has remained the premier government agency for the provision of Standards, Metrology and Conformity Assessment (SMCA) services since its inception in 1974.
More |
image |
| 2023-07-03 |
Ayuntamiento de Arganda City Council |
Ayuntamiento de Arganda City Council
Located in the southeast of the Community of Madrid, 25 kilometers from Madrid capital, Arganda del Rey can boast of having an extremely interesting natural environment, since part of its municipal district is included in the 'Parque Regional del Sureste', as well as having large green areas and particular ecosystems of remarkable environmental richness.
More |
image |
| 2023-07-03 |
Hollywood Forever |
Hollywood Forever
Hollywood Forever is a full-service funeral home, crematory, cemetery, and cultural events center in the heart of Hollywood.
More |
image |
| 2023-07-03 |
BM GROUP POLYTEC S.p.A. |
BM GROUP POLYTEC S.p.A.
Polytec is the merger of two leading companies in automation, robotics , renewable energy and plant engineering, an internationally renowned company operating in the field of system integration, specializing in solutions and platforms that combine robotics, artificial intelligence, process automation and software to help manufacturing companies achieve the technological transformation they need to become smart factories.
More |
image |
| 2023-06-30 |
Western National Group |
Western National Group
Experts in the Western US multifamily real estate industry, Western National Group is an outstanding curator of investment opportunities, a team of industry-leading builders, and an accredited property management company.
More |
|
| 2023-06-30 |
Enfield Grammar School |
Enfield Grammar School
Enfield Grammar School is a boys' Comprehensive school and sixth form with academy status, founded in 1558, situated in Enfield Town in the London Borough of Enfield in North London.
Documents Data Catalog: 18 GB, 76 Files
20%
Not sold data was uploaded, data hunters, enjoy
More |
image |
| 2023-06-29 |
Alberta Newsprint |
Alberta Newsprint
Founded in 1989, Alberta Newsprint is a manufacturer of premium newsprint and high bright paper.
Documents Data Catalog: 28 GB, 45 785 Files
40%
Not sold data was uploaded, data hunters, enjoy
More |
image |
| 2023-06-27 |
iMatica |
iMatica
iMatica was born in 2001 in Girona and we have expanded throughout the peninsula to provide more and better service. The specialty of the house is the implementation of business management software, also called ERP or billing and accounting program.
Documents Data Catalog: 717 GB, 568 473 Files
90%
Not sold data was uploaded, data hunters, enjoy
More |
image |
| 2023-06-27 |
Hochschule Kaiserslautern |
Hochschule Kaiserslautern
The Kaiserslautern University of Applied Sciences is a Hochschule (University of Applied Sciences) with 3 campuses located in Kaiserslautern, Germany, in Pirmasens, Germany and in Zweibrucken, Germany.
Documents Data Catalog: 241 GB, 294 254 Files
40%
Not sold data was uploaded, data hunters, enjoy
More |
image |
| 2023-06-26 |
Fassi Gru S.p.A. |
Fassi Gru S.p.A.
Fassi Gru S.p.A. - Loader cranes manufacturer since 1965. Fassi Gru is the market leader among Italian producers. Its product range and sales numbers place it among the top producers of hydraulic cranes in the world.
Documents Data Catalog: 490 GB, 1 120 626 Files
100%
All files was uploaded to public access, data hunters, enjoy
More |
image |
| 2023-06-22 |
Avannubo |
Avannubo
Global provider of technological services with an official license for IP telephony, mobile phones and Internet access.
Documents Data Catalog: 165Gb, 198760 Files
100%
All files was uploaded to public access, data hunters, enjoy
More |
image |
| 2023-06-20 |
SAPROS |
SAPROS
Sapros is a manufacturer, and supplier of food products like salads, vegetables, fruit and high-quality antipasti.
Documents
100%
All files was uploaded to public access, data hunters, enjoy
More |
image |
| 2023-06-18 |
EDER |
EDER
The EDER group of companies includes the brick plants in Peuerbach and Weibern, four ready-mixed concrete plants in Upper Austria, Systembau Eder with prefabricated stairs, constructive concrete components and double-wall systems for industrial building construction and its own vehicle fleet.
Documents
100%
All files was uploaded to public access, data hunters, enjoy
More |
image |
| 2023-06-18 |
Tyconz |
Tyconz
Founded in 2011, TYCONZ has become one of the most experienced SAP-certified consultancy firms.
Documents
100%
All files was uploaded to public access, data hunters, enjoy
More |
image |
| 2023-06-17 |
Ziegelwerk Eder |
Ziegelwerk Eder
In 1996, the Upper Austrian family company EDER built a state-of-the-art brick factory in Freital near Dresden.
Documents
100%
All files was uploaded to public access, data hunters, enjoy
More |
image |
| 2023-06-15 |
Koper Automatisering |
Koper Automatisering
Koper Automatisering specializes in the development of specialized software for the food industry and floriculture.
Documents
100%
All files was uploaded to public access, data hunters, enjoy
More |
image |
| 2023-06-12 |
Paris High School |
Paris High School
Paris High School is a learning community dedicated to developing well-rounded, productive, engaged citizens in a safe and supportive environment.
More |
image |
| 2023-06-12 |
Northeastern State University |
Northeastern State University
Northeastern State University is a public university with its main campus in Tahlequah, Oklahoma.
More |
image |
| 2023-06-10 |
Ejercito de Chile |
Ejercito de Chile
The Army of Chile is the branch of the Armed Forces of Chile in charge of the land defense of Chile, whose mission is to maintain the external security, sovereignty and territorial integrity of the Republic.
More |
image |
| 2023-06-09 |
Haemokinesis |
Haemokinesis
Haemokinesis specializes in research and development, laboratory systems, sales and distribution of immunohematology products.
Documents
100%
all files was uploaded to public access, data hunters, enjoy
More |
image |
| 2023-06-09 |
Amstutz Produkte |
Amstutz Produkte
AMSTUTZ PRODUKTE AG is a leading Swiss manufacturer of chemicals and technical equipment for chemical applications.
Documents
100%
all files was uploaded to public access, data hunters, enjoy
More |
image |
| 2023-06-09 |
The Thomas Hardye School |
The Thomas Hardye School
The Thomas Hardye School is a secondary academy school in Dorchester, Dorset, England. It is also part of the DASP group.
Documents
100%
all files was uploaded to public access, data hunters, enjoy
More |
image |
| 2023-06-09 |
Collectivite Territoriale de Martinique |
Collectivite Territoriale de Martinique
The territorial collectivity of Martinique is a single French territorial collectivity that succeeds the overseas department and region of Martinique in all their rights and obligations on January 1, 2016.
Documents
100%
all files was uploaded to public access, data hunters, enjoy
More |
image |
| 2025-11-21 |
Wachusett School District MA |
Wachusett School District MA
Wachusett School District MA is a public school district.
More |
image |
| 2025-11-22 |
St. Joseph's Healthcare Hamilton |
St. Joseph's Healthcare Hamilton
St. Joseph's Healthcare Hamilton (SJHH) is a research and academic health science centre located in Hamilton, Ontario.
More |
image |
| 2025-11-24 |
Collge Superieur De Montreal |
Collge Superieur De Montreal
College Superieur de Montreal is a private institution recognized and subsidized by the government, specializing in vocational training in fields such as Accounting, Pharmacy Technical Assistance, and Medical or Legal Secretarial studies.
More |
|
| 2025-11-25 |
Marlex Human Capital |
Marlex Human Capital
Marlex Great People specializes in human resources, focusing on talent selection and evaluation for key positions within companies.
More |
|
| 2025-11-26 |
AGS |
AGS
Today, Accelerated Global Solutions (AGS) is a rapid-growing global company headquartered in New York, NY that manages a service network of freight stations and fulfillment operations providing coverage across major gateway cities in the United States, Canada & China.
More |
image |
| 2025-12-02 |
Cleveland County Sheriff's Office |
Cleveland County Sheriff's Office
The Cleveland County Sheriffs Office (CCSO) provides law enforcement services to the Cleveland County community, focusing on protecting citizens and serving with compassion.
More |
image |
| 2025-12-03 |
Bo Beuckman Ford |
Bo Beuckman Ford
At Bo Beuckman Ford, we're a family-owned business that's been serving Ellisville and the greater St. Louis community for over five and a half decades.
More |
image |
| 2025-12-06 |
SODISE |
SODISE
SODISE is a French wholesale distributor and manufacturer of professional tools and equipment for workshops of various brands, offering a wide range of products: from power tools, compressors, and welding equipment to lighting fixtures and loading and unloading equipment.
More |
image |
| 2025-12-07 |
Kane's Furniture |
Kane's Furniture
Kane's Furniture is a long-established home furnishings retailer founded in Florida in 1948. It is known for offering affordable, high-quality furniture in a wide range of styles, with a focus on value for money and customer service.
More |
image |
| 2025-12-11 |
Harbour Town Doctors |
Harbour Town Doctors
Harbour Town Doctors is an accredited comprehensive general practice medical centre on the Gold Coast, Australia, offering general family medicine, chronic disease management, skin checks, women's/men's health, travel medicine and related medical services.
More |
|
| 2025-12-11 |
Woodard, Emhardt, Henry, Reeves & Wagner, LLP |
Woodard, Emhardt, Henry, Reeves & Wagner, LLP
Woodard, Emhardt, Henry, Reeves & Wagner, LLP is one of the nation's oldest full-service intellectual property law firms.
Here you will find documents, patents, and learn about court cases involving the following companies:
Sig Sauer Inc - Manufacturing (military)
IOWA ARMY NATIONAL GUARD - military
Baoshan Iron & Steel Co., Ltd. (aka 'Baosteel') - Steel production - carbon & specialty steel, flat & long products; supplies construction, automotive, shipbuilding, heavy-industry, industrial goods.
BorgWarner Inc. - Automotive supplier - drivetrains, e-propulsion, thermal/air management, EV & combustion components
Bosch Group - Global technology & engineering conglomerate - mobility, consumer goods, industrial tech, energy & building tech
Biogen Inc. (formerly Biogen Idec) - Biotechnology / pharmaceuticals - treatments for neurological diseases (MS, SMA, etc.)
Bristol-Myers Squibb Company (BMS) - Global biopharmaceutical firm - oncology, immunology, cardio, neuroscience, other therapies.
AbbVie Inc. - Global biopharmaceutical / pharmaceutical company - immunology, oncology, neuroscience, aesthetics, other therapies.
3M Company - Diversified industrial & consumer-goods conglomerate - adhesives, safety / industrial products, consumer & office products, healthcare/industrial materials.
GE Healthcare Bio-Sciences Corp. - Biopharmaceuticals, medical devices, life sciences
Denka Company Limited - Chemicals, specialty products (synthetics, rubber chemicals, etc.)
Duke Energy Indiana Incorporated - Electricity generation and distribution
F. Hoffmann-La Roche AG - Pharmaceuticals, diagnostics
BASF Aktiengesellschaft - Chemicals, materials, industrial solutions
AstraZeneca Pharmaceuticals LP - Pharmaceuticals
as well as many others.
More |
image |
| 2025-12-12 |
United Keetoowah Band of Cherokee Indians in Oklahoma |
United Keetoowah Band of Cherokee Indians in Oklahoma
The Keetoowahs were the first Cherokees to move west, first voluntarily to avoid encroachment from colonizers, and then involuntarily to Indian Territory after the Indian Removal Act. Today we presently reside in the Cherokee capital of Tahlequah, Oklahoma.
More |
image |
| 2025-12-13 |
***** *********** |
***** ***********
The company is one of the leaders in the production of equipment for scientific laboratory analysis of cells.
The company's developments are used in innovative biotechnology research projects around the world, as well as in research into deadly diseases, in particular, oncological and infectious diseases.
The data we provide contains detailed information about the following equipment and more:
1. A device that allows researchers to analyze individual cells or particles in a liquid, determining many of their characteristics simultaneously.
2. A compact laboratory device designed for rapid and automatic analysis of cells and particles in liquid samples.
3. A small tabletop laboratory device that allows quick and automatic measurement of the characteristics of cells and particles in liquid samples.
4. A compact laboratory device for multidimensional analysis of cells and particles, designed for quick and accurate measurement of multiple cell characteristics simultaneously
5. A desktop laboratory device designed to analyze cells and particles with high accuracy, allowing you to examine multiple characteristics of each cell simultaneously.
6. Reagents, software, and service support for working with the devices.
7. Patents for the technologies used, both their own and those of their contractors.
Contents of the leak:
- R&D materials, protocols, diagrams, equipment source code, firmware for sensors and various modules,
- Technical documentation - drawings and 3D models of innovative equipment,
- Production documents - instructions, test protocols,
- Commercial information - strategies, prices, offers.
More |
|
| 2025-12-15 |
YOKOSUKA GAKUIN |
YOKOSUKA GAKUIN
Yokosuka Gakuin, a private school in Yokosuka, Kanagawa Prefecture, Japan. The school was established in 1950.
More |
image |
| 2025-12-19 |
Larry Pitt & Associates |
Larry Pitt & Associates
Larry Pitt Associates is a law firm specializing in workers compensation, personal injury, and Social Security Disability claims in Pennsylvania.
More |
image |
| 2025-12-30 |
Falk, Waas, Hernandez, Cortina, Solomon & Bonner Overview Metrics |
Falk, Waas, Hernandez, Cortina, Solomon & Bonner Overview Metrics
Falk Waas is a premier insurance defense law firm in Florida, boasting over 40 years of experience in providing exceptional legal representation.
More |
image |
| 2026-01-06 |
Charles Leonard Steel Services |
Charles Leonard Steel Services
Charles Leonard Steel Services (CLSS) is a full-service miscellaneous metals fabricator and erector specializing in steel stairs, railings, structural steel, grating, decks, and ladders.
More |
|
| 2026-01-21 |
Jet-care International |
Jet-care International
Jet-Care provides first-class laboratory services tailored for the Aviation, Industrial, and Marine sectors.
More |
image |
| 2026-01-25 |
Cytek Biosciences |
Cytek Biosciences
Cytek Biosciences is a leading cell analysis solutions company founded in 1992 and headquartered in Fremont, California with global offices across North America, Europe, and Asia.
Sold
0%
All data was sold, stay with us, we will upload new Companies later
More |
image |
| 2026-01-29 |
MACT Health Board |
MACT Health Board
MACT Health Board, Inc. provides quality and comprehensive healthcare services to the counties of Mariposa, Amador, Calaveras, and Tuolumne in the United States.
More |
image |
| 2026-02-02 |
Elabs |
Elabs
Elabs is a pioneer in IT services in Germany, delivering innovative IT solutions that enable businesses to harness modern technology for added value and transformation.
More |
image |
| 2026-02-04 |
Lakeside Union School District |
Lakeside Union School District
The Lakeside Union School District in California serves preschool through 8th-grade students, focusing on a safe, nurturing environment that promotes academic success, personal growth, and responsible citizenship.
More |
image |
| 2026-02-06 |
Leading Edge Speciali |
Leading Edge Speciali |
|
| 2026-02-12 |
Phoenix Art Museum |
Phoenix Art Museum
Phoenix Art Museum is an art museum that showcases art from around the U.S. in Phoenix, Arizona.
More |
image |
| 2026-02-17 |
Cheyenne & Arapaho Tribes |
Cheyenne & Arapaho Tribes
The Cheyenne and Arapaho Tribes are a federally recognized united nation of two distinct peoples-the Tsistsistas (Cheyenne) and Hinono'ei (Arapaho)-with a historic alliance formed in the early 19th century.
More |
image |
| 2026-02-23 |
Rohner |
Rohner
Rohner designs and builds high-quality, custom paint booths and manufactured industrial paint systems. Our quality and service, cutting-edge technology, and engineering experience provide the best value in the finishing equipment industry.
More |
image |
| 2026-03-02 |
Southold Town Senior ServicesSouthold Police Department |
Southold Town Senior ServicesSouthold Police Department
The Town of Southold, New York provides various government services including forms and permits, online payments, and notifications for residents. Southold Police Department is a company that operates in the Local industry.
More |
image |